• Offizieller Beitrag

    Wenn man im Auftragsformular einen Empfänger auswählen möchte, so ruft man durch Klick auf die drei Pünktchen rechts neben dem Auftraggeber-/Empfängerfeld die Auswahl-Liste der Adressen auf. Hier kann man durch Rechtsklick auf einen beliebigen Eintrag ein Kontextmenü aufrufen, welches einige sehr nützliche Optionen hat, nämlich:

    • (die ausgewählte Adresse) als Empfänger in Bankformularen aktivieren;
    • (die ausgewählte Adresse) als Empfänger in Bankformularen deaktivieren;
    • die Vorlagen ausblenden.

    Über dieses Kontextmenü kann man also sehr einfach und bequem die Listeneinträge einschränken bzw. erweitern. Dieses Menü ist eine praktische Ergänzung zu den direkt ersichtlichen Optionen "nur aktive Empfänger/Auftraggeber anzeigen" und "nur Auftragsvorlagen zeigen".

    Gruß
    Dirk

    • Offizieller Beitrag

    Wer kennt das nicht: man vergißt über die ganze Bucherei und Auswerterei glatt, daß man Hochzeitstag hat ;) Oder welchen Geburtstag die liebe Mama hat. Kein Problem in MG. Einfach eine Erinnerung anlegen und in dem Betreff einen der vier möglichen Platzhalter einbauen:

    %n% - nte Ausführung
    %y% - vergangene Jahre
    %m% - vergangene Monate
    %yy% - Differenz in Jahren

    Will man also den Geburtstag seiner besseren Hälfte (geboren am 03.12.1970) in MG feiern :bday: , so trägt man das Geburtstdatum im Feld "Fällig am" ein, wählt als Wiederholung 12 Monate aus und trägt den gewünschten Betreff mit Platzhalter ein. Z.B. so:

    Wenn man dann auf die Startseite geht, so sieht man im Block anstehende Termine die entsprechenden Geburtstage (der erste Geburtstag war in unserem Beispiel der 03.12.1971 und man sieht sofort: in diesem Jahr ist der 38. fällig):

    Nach der Einrichtung müssen die bereits vergangenen 37 Geburtstage nur im Erinnerungsfenster, welches nach Einrichtung dieser Terminserie hochkommt, einmalig geschlossen werden:

    und wir sehen dann nur noch den jetzt endlich zu feiernden 38. Geburtstag

    Voila! Vergessen (aber auch Ausrede) unmöglich. Jetzt nur noch Sekt kalt stellen und Geschenke verpacken: fertig! :thumbup:

    Noch eine Anmerkung zum Unterschied von '%y%' und '%yy%' an Hand von Beispielen:

    - %y% beginnt am 31.12.07, der nächster Termin ist der 1.1.08: das ergibt hier eine 1 als Augabe.
    - %yy% beginnt am 31.12.07, der nächste Termin ist am 1.1.08: Ergebnis = 0; am 30.12.08: Ergebnis = 0; aber am 31.12.08 lautet das Ergebnis = 1

    Im ersten Beispiel haben wir also die Differenz aus den Jahreszahlen und im zweiten die vergangenen "ganzen" Jahre.

    Gruß
    Dirk

    • Offizieller Beitrag

    Bei Umsatzabfragen kommt in MG der bekannte Dialog mit der Rückfrage, ob man den Auftrag "ins Onlinecenter" ablegen, "direkt ausführen" oder "Abbrechen" möchte:

    In MG 2009 kann man nun dieses Dialogfenster nach Belieben "überspringen" und sofort die Umsatzabfrage ausführen lassen.
    Dazu einfach mit gleichzeitig gedrückter Umschalt-Taste auf der Startseite in einem Kontenblock bei einem Online-Konto auf das Symbol für die Umsatzabfrage klicken:

    In der Kontenverwaltung und im Buchungscenter funktioniert das auch, wenn man mit gedrückter Umschalt-Taste im linken Menübaum auf Aktualisieren klickt.

    Die Funktion wird nach meinen Informationen noch weiter ausgebaut.

    Gruß
    Dirk

    • Offizieller Beitrag

    In vielen Eingabenfeldern für Zahlenwerte kann MG rechnen. Dazu gehören z.B. die Verbrauchswerte (Fahrzeuge und Wohnnebenkosten) oder das Aufragsformular. Das ist in vielen Fällen sehr nützlich, denn man muß weder etwas in einen Taschenrechner eingeben oder per Hand berechen.

    Beispiel: man hat ein Zimmer mit zwei Heizkörpern und jeweil eigenem Zähler. Man interessiert sich aber nicht für den Verbrauch der einzelnen Heizkörper, sondern insgesamt für den Verbrauch in diesem Zimmer. Mann könnte nun die Zählerstände der beiden Heizkörper vor der Eingabe zusammenrechnen. Bequemer ist es, das MG bei der Eingabe erledigen zu lassen:

    Allgemein kann man sagen: es lohnt sich immer in jedem Zahlenfeld zu prüfen, ob MG die Eingabe von Berechnungsformeln akzeptiert und bearbeiten kann.

    Gruß
    Dirk

    • Offizieller Beitrag

    MG bietet neben der "normalen" Hilfefunktion (F1) und dem Schnellinfo am rechten Fensterrand weitere Hilfestellungen in Form einer "Embedded Help" (eingebette Hilfe). Die genauer Art der Information hängt von der Stelle ab, an der sie gegeben wird. Sie informiert z.B. über:

    - die Eingabemöglichkeiten und von MG erwarteten Daten
    - Besonderheiten bei der Eingabe bzw. der Auswertung der Daten
    - die Aktionen, die aus einer Eingabe resultieren.

    Die Embedded Help wird im unterem Bereich des Programmfensters bzw. der Eingabemaske angezeigt. Eine Besonderheit von ihr ist, daß sie erst angezeigt wird, wenn man in die entsprechende Felder klickt.

    Deshalb empfiehlt es sich, grundsätzlich in Datenfelder zu klicken, wenn man nicht genau weiß, was man eigeben muß.
    Ein weiteres gutes Beipiel ist das Auftragsformular. In Abhängigkeit von den Eingaben gibt MG eine Zusammenfassung dessen, was daraus resultiert:

    Und dann gibt es über die Fälle, in denen man über die Embedded Help zusätzliche wissenswerte Informationen und Erläuterungen erhält:

    Gruß
    Dirk

    • Offizieller Beitrag

    In Mein Geld gibt es diverse und komfortable Auswertungsmöglichkeiten, die für viele Fragenstellungen völlig ausreichend sind. Neben den Filtern in der Buchungsliste gibt es den Bereich Auswertungen. Aus beiden Programmteilen kann man die Daten auch exportieren, z.B. nach Excel. Allerdings wird es natürlich auch Auswertungen geben, die in MG nicht möglich sind. Für diesen Fall gibt es eine zusätzliche Möglichkeit, nämlich über das Drill-Down Fenster alle Daten direkt an Excel zu übergeben, um dort weitere eigene Auswertungen zu machen.

    Das Drill-Down Fenster kann man im Prinzip aus einer beliebigen Auswertung heraus aufrufen. Voraussetzung ist allerdings, daß Daten in einer Auswertung zusammengefaßt werden, denn im Drill-Down-Fenster werden dann die Einzelbuchungen dieser Summe ausgegeben. Mann kann allerdings eine Auswertung auch so definieren, daß man alle MG-Buchungen zu einem Ergebnis zusammenfaßt und damit die Voraussetzungen für den Drill-Down erfüllt.

    Beispiel: es sollen alle Buchungen mit der Kategorie "Auto" ausgegeben werden.

    Das könnte so nicht über die Buchungsliste bzw. dessen Filter gemacht werden, wenn Splitbuchungen dabei sind, dessen Einzelsplits mit dieser Kategorie belegt sind. Die Checkbox "inkl. Splitbuchungen" (siehe Screenshot) wird in Filtern und Auswertungen aus bestimmten Gründen unterschiedlich interpretiert.

    Als Ausgangspunkt kann man die Auswertung Einnahmen und Ausgaben -> Buchungen nach Kategorie genommen werden. Hier stellt man die Kategorie und der Auswertung über Auswertung -> Anpassen ein und bekommt die normale (in diesem Fall) graphische Auswertung:

    Durch Doppelklick auf diese Auswertung bekommen wir die den Detailbericht (zugehörige Datenmenge) darunter angezeigt:

    Macht man jetzt einen Doppelklick auf die Zeile Auto in unserer Beipielauswertung, so öffnet sich das Drill-Down Fenster:

    In dem sind zwei Schaltflächen besonders beachtenswert, nämlich Anpassen und das Excel-Symbol. Durch Klick auf das Excel-Symbol kann man eine Excel-Datei anlegen und die Daten direkt dahin exportieren. Durch Klick auf Anpassen kann man die Spalten auswählen, die im Drill-Down Fenster angezeigt werden und steuert damit direkt, welche Datenfelder nach Excel exportiert werden (es werden alle im Drill-Down Fenster angezeigten Spalten exportiert).

    Man kann natürlich die Daten auch aus dem Drill-Down Fenster per Copy und Paste an Excel übergeben, allerdings muß man dann dort erst den Text Import-Assistenten bemühen, um die Daten sauber in Excel zu bekommen (Excel User kennen die Probleme dabei ;) )

    Gruß
    Dirk

    • Offizieller Beitrag

    Es gibt eine nicht dokumentierte Möglichkeit, ausgewählte Einträge aus dem Onlineprotokoll in die Zwischenablage zu kopieren, um z.B. Fehlermeldungen in einen Bericht zu kopieren. Und zwar ist das mittels der altbekannten Windows-Shortcuts möglich: einfach den gewünschten Eintrag markieren (mit der Maus in die betreffende Zeile klicken) und mit dem Shortcut [Strg+C] in die Zwischenablage überführen. Nun kann man diesen an beliebiger Stelle (z.B. in einem Forumsbeitrag) mit [Strg+V] kopieren.

    Es wird der Tabellenkopf und die markierte Zeile kopiert. Ggf. kann man z.B. den Text Import-Assistenten von Excel benutzen, um überflüssige Zeilen und Spalten zu entfernen

    Anmerkung: man kann die ebenfalls bekannten Shortcut [Strg+A] verwenden, um alle Listeneinträge zu markieren. Ebenfalls gehen die Kombinationen [Umsch+linke Maustaste] und [Strg+linke Maustaste], um mehrere zusammenhängende oder vereinzelte Zeilen zu markieren.

    Gruß
    Dirk

  • In der Regelverwaltung kann man in der Bedingung "Wenn eine Buchung im Verwendungszweck einen bestimmten Text enthält..." auch reguläre Audrücke (http://de.wikipedia.org/wiki/Regul%C3%A4rer_Ausdruck ) angeben.

    Beispiel "Barentnahmen am Geldautomat mit Kategorie und Empfänger versehen":


    Buchungsliste vorher. Der Abhebung am Geldautomat ist ohne Empfänger und Kategorie.



    Regulären Ausdruck erstellen.

    Dem Beispiel Ausdruck entsprechen alle Buchungen, deren Verwendungszweck mit "GA NR" beginnt, danach muss eine Zeichenkette aus
    einer beliebigen Anzahl von Zahlen [0-9]* folgen. Jetzt muß ein Leerzeichen gefolgt von dem Text "BLZ" vorhanden sein.
    Zum Schluß noch eine achtstellige Zahl [0-9]{8}.


    Übernehmen.

    Die Regulären Ausdrücke müssen von eckigen Klammern eingeschlossen werden, damit sie von "Mein Geld" als solche erkannt werden.


    Komplette Regel in der Übersicht.


    Nach dem Anwendung der Regel sind Kategorie und Empfänger den Buchungen zugeordnet, die dem regulären Ausdruck entsprechen.

    • Offizieller Beitrag

    Es gibt einen sehr einfachen Weg, einer Buchung ein Dokument zuzuordnen:

    1. Buchung auswählen
    2. Registerkarte "Dokumente" auswählen
    3. Einfach das Dokument aus dem Windows Explorer per "Drag and Drop" in das MG Fenster ziehen.
    4. Den jetzt startenden Assistenten durchlaufen und mit den nötigen Daten versehen.
    5. Fertig ist die importierte Datei.

    Das funktioniert in allen "Dokumente-Reitern" - z.B. in der Adressverwaltung bei den Adressaten, in der Fahrzeugverwaltung bei den Fahrzeugen, etc.

    Auch innerhalb der Dokumentenverwaltung kann man Drag and Drop nutzen, um ein Dokument von einem Ordner in einen anderen zu verschieben.

    Hält man dabei die STRG-Taste gedrück, dann wird das Dokument kopiert anstatt verschoben.

    Viele Grüße

    Sandro

    • Offizieller Beitrag

    Um die Internetseite seiner Bank schnell und ohne Umwege zu erreichen, kann das Bank-Icon im Buchungscenter und dem Import-Assistenten als Favorit genutzt werden. Dazu wechselt man zunächst in die Kontoverwaltung und hinterlegt auf der Registerkarte 'Bank- und Kontodaten' die Internetadresse seiner Bank.

    Ab jetzt startet nach einem Mausklick direkt auf das Icon der Standardbrowser und öffnet die Bank-Webseite.


    Viele Grüße
    Jürgen

    • Offizieller Beitrag

    Die wichtigsten Parameter der MG-Datenbank sind in einem eigenen Fenster abrufbar über das Infomenü:

    Durch Klick auf die Pluszeichen bekommt man weitere Details angezeigt und durch Klick auf den Spaltenkopf wird wie gewohnt nach der jeweiligen Spalte sortiert.

    Gruß
    Dirk

    • Offizieller Beitrag

    Der heutige Tip ist nicht direkt ein Programmfeature in MG, aber trotzdem für den einen oder anderen Anwender von besonderem Interesse, weil die im folgenden aufgeführten Infos offensichtlich von vielen Usern überlesen werden.
    Es gibt eine einfach Möglichkeit, MG upzugraden (wenn man z.B. nur die Standard-Version hat, aber gerne die Mobilität der Stick-Version haben möchte) . Und zwar werden dazu ausführliche Informationen bei der Installtion des Programms gegeben:

    Klickt man auf diesen Link, so bekommt man zusätzliche Informationen.

    Über den hier vorhandenen Link zu den Services kommt man auf eine Auswahlseite:

    Und nach einem weiteren Klick ist man am Ziel:

    Jetzt kann man nach Herzenslust upgraden. :growup:

    Gruß
    Dirk

    • Offizieller Beitrag

    Wenn man im Buchungscenter mehr als eine Buchung markiert, so wird als zusätzliche Information die Summe der markierten Buchungen unter der Buchungsliste eingeblendet:

    Achtung: werden die Teilsplits einer Splitbuchung in der Buchungsliste angezeigt, so gehen diese mit in die Summenbildung ein, wenn sie markiert werden:

    Diese einfache Summenbildung gib es auch in anderen Programmbereichen (z.B. in der Prognose, der Adreß- und Kategorienverwaltung).

    Sie erspart unter oft die Notwendigkeit der Filterung von Buchungen oder die Erstellung einer Auswertung. So kann man z.B. in der Kategorienverwaltung sehr schnell ermitteln, was man in einer Kategorie in einem beliebigen Auswertungszeitraum ausgegeben hat. In unserem folgenden Beispiel wären das die Ausgaben für die Autowäsche im Jahr 2007:

    Dieses Feature ist sehr hilfreich, wenn es z.B. darum geht, nur mal schnell die Summe unter der Kreditkartenabrechnung an Hand der eigenen Buchungen zu prüfen.

    Gruß
    Dirk

    • Offizieller Beitrag

    In der aktuellen MeinGeld-Version ist es möglich, für max. 36 Konten in der Kontoverwaltung einen Shortcut definieren. Dieser besteht einer Tasten-Kombination von [Strg+K] + [Zeichen], wobei das Zeichen aus den Buchstaben A-Z und den Ziffern 0-9 gewählt werden kann.

    Nun kommt man aus jedem Programmbereich mit der Tastenkombination [Strg+K] + [A-Z; 0-9] (zuerst Strg und K zusammen drücken und danach das Zusatzzeichen) in die Buchungsliste des gewünschten Kontos. Auch innerhalb des Buchungscenters kann man so zwischen den Konten wechseln.

    Als Bonus kann man mit [Strg+K+K] in die Kontoverwaltung wechseln. Ist der Ausgangspunkt dafür die Buchungsliste eines Kontos, so ist das betreffende Konto in der Kontoverwaltung ausgewählt.

    Es empfiehlt sich allerdings aus meiner Sicht, nur Shortcuts für Konten festzulegen, die man öfter benutzt und dabei einen Buchstaben oder eine Ziffer zu wählen, die man mit dem betreffenden Konto leicht in Verbindung bringen kann. Z.B. "G" für Girokonto oder "H" für Haushaltsbuch.

    Gruß
    Dirk

    • Offizieller Beitrag

    Wenn man einen neuen Verbrauchen (Zähler) für die Wohnnebenkosten anlegt bzw. einen solchen bearbeitet, so hat man für die Zähler- und Abrechnungseinheit vordefinierte Auswahlmöglichkeiten. Man kann aber durch einfaches Eintragen einer beliebigen Einheit, Abkürzung etc. in das Eingabefeld eigene Verbrauchseinheiten definieren, die dann auch in der Übersicht der Verbrauchsdaten und den entsprechenden Auswertungen berücksichtigt werden.

    Gruß
    Dirk

    • Offizieller Beitrag

    In den Optionenmenü gibt es auf dem Reiter "Buchungen " im Abschnitt "Auftragsformular " den Punkt Erweiterte Optionen (u.a. Auftragsarten) verwenden.

    Aktiviert man diese Checkbox, so kann man die Auftragsart und den Textschlüssel einer Überweisung bzw. einer Lastschrift genauer spezifizieren. Dadurch sind dann, sofern vom Kontozugang unterstützt, z.B. interne Überweisungen zwischen den Konten bei einer Bank möglich.

    Aktiviert man in den Optionen zusätzlich dazu die nun erst anwählbare Checkbox Textschlüssel 04 - Lastschrift (Abbuchungsauftragsverfahren) erlauben, so kann man bei den Lastschriften zusätzlich neben dem bereits auswählbaren Textschlüssel 05 - Lastschrift (Einzugsermächtigungsverfahren) nun auch noch das Abbuchungsauftragsverfahren in Auftrag geben.

    Gruß
    Dirk

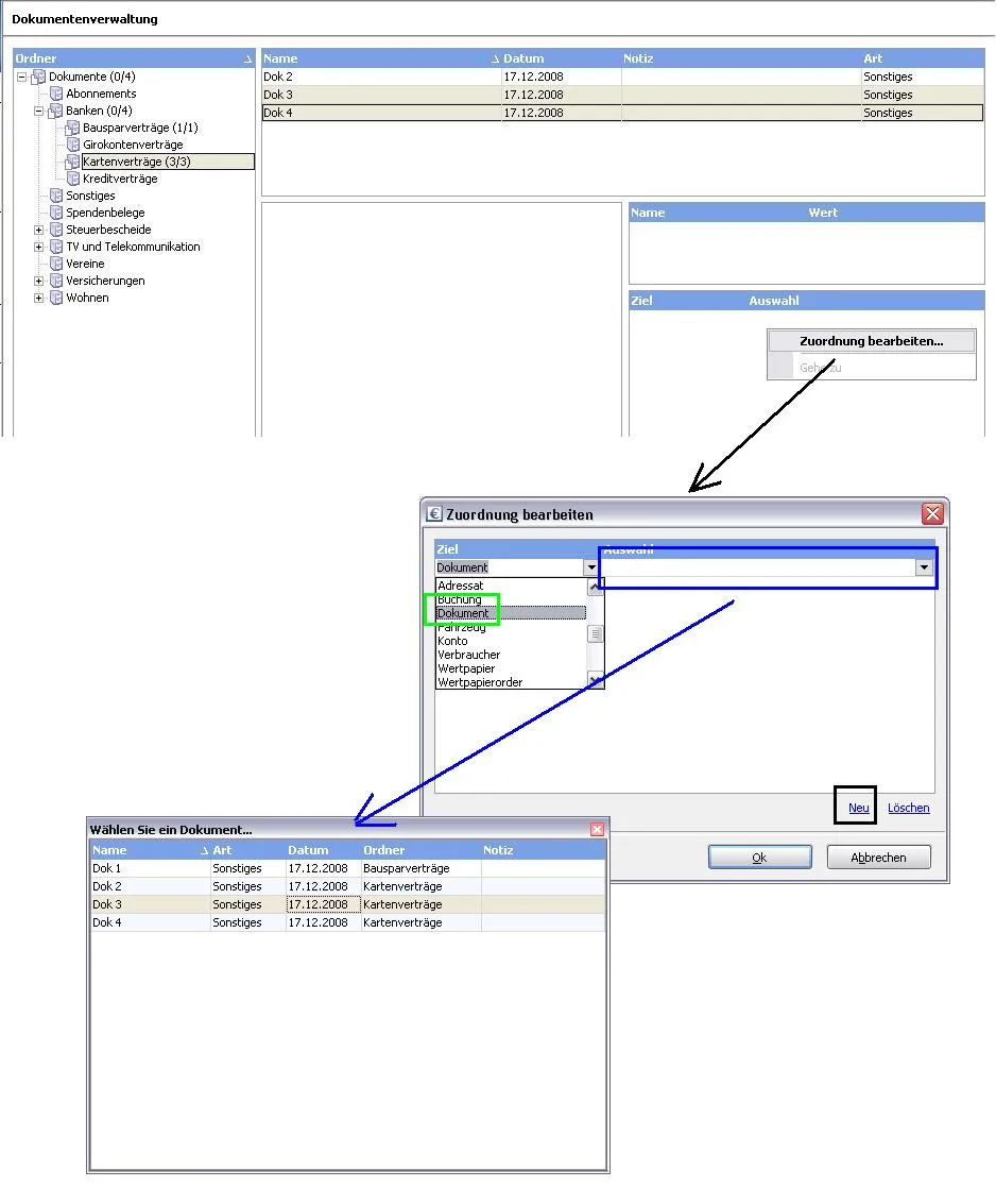
    • Offizieller Beitrag

    In MG 2009 gibt es das sehr schöne Feature, Dokumente miteinander zu verknüpfen. Das ist z.B. nützlich, wenn man eine Telefonrechnung mit dem dazugehörigen Einzelverbindungsnachweis übersichtlich ablegen möchte oder eine Rechnung mit einem Vertrag etc.
    Die Möglichkeit der Verknüpfung von Dokumenten wird aktiviert, sobald man 2 und mehr Dokumente in der Dokumentenverwaltung markiert:

    Möchte man mehrere Dokumente in verschiedenen Ordnern miteinander verknüpfen (in unserem Screenshot die drei Doks im Ordner "Kartenverträge" mit dem in "Bausparverträge", so kann man das über Zuordnung bearbeiten bewerkstelligen (Rechtsklick unter Ziel/Auswahl):

    Der Haken an der Geschichte: man muß für jedes Dokument die Auswahl separat treffen, weil mal hier die Verknüpfungen einzeln anlegt. Darüber hinaus kann die Dokumentenliste unübersichtlich und lang sein, so daß man sich da unter Umständen schwer tut, die richtigen Dokumente zu finden.
    In unserem Beipspiel ist es einfacher, das Dokument 1 temporär in den Ordner "Kartenverträge" zu kopieren/verschieben. Dazu das Dokument 1 bearbeiten und es dem gewünschten zweiten Ordner zuweisen. Nun kann man alle 4 Dokumente im Ordner "Kartenverträge" auf einen Streich miteinander verknüpfen.

    Danach nimmt man auf umgekehrtem Wege das Dokument 1 aus dem zweiten Ordner wieder heraus.

    Gruß
    Dirk

    • Offizieller Beitrag

    Über "Startseite anpassen "kann man auf der Startseite den Block Budget einblenden:

    Man wählt dann die Kategorien aus, für die man die Einnahmen oder Ausgaben im Vergleich zu einem festgelegten Budget beobachten möchte (die Höhe des Budgets wird im gleichnahmigen Programmbereich Budget eingestellt.

    Das Budget kann man getrennt für Einnahmen und Ausgaben in ein- und derselben Kategorie einrichten und zwischen den Einnahmen und Ausgaben in der Budgetanzeige auf der Startseite durch Klick auf die blau dargestellte Zeile "Einnahmegrenze bei: ... "umschalten:

    In dem im Screenshot gezeigten Beispiel rechnet man also mit 50 EUR Einnahmen in der Kategorie "Benzin" (z.B. Spritgeld von der Oma), die noch nicht erreicht wurden und mit 100 EUR Ausgaben, welche auf Grund der Benzinpreisentwicklung leider schon überschritten wurden.

    Ein anderes Beispiel wäre die Beobachtung der Freistellungsbeträge bei den Banken. Man würde für die jeweiligen Freistellungsaufträge ein Budget für eine passende Kategorie einrichten (z.B. Kapitalerträge Bank A) und alle Zinserträge bei dieser Bank mit der Kategorie belegen. So sieht man sofort, inwieweit die Freibeträge noch ausreichen.

    Gruß
    Dirk

    • Offizieller Beitrag

    In den Eigenschaften einer Kategorie kann man dieser einen Verbraucher (Fahrzeug, Wohnnebenkostenzähler) zuordnen.

    Wenn man nun eine solche Kategorie bei einer Buchung benutzt,

    so werden diese Buchungen in die Auswertung "Verbrauchsübersicht" mit einbezogen.

    D.h., man bekommt dann bei der Auswertung der Verbrauchskosten nicht nur einen Überblick über diese allein, sondern auch über alle Gesamtkosten, die in Zusammenhang mit dem Verbraucher stehen.

    Gruß
    Dirk

    • Offizieller Beitrag

    In der Zahlungsverwaltung gibt es im linken Menübaum einen Eintrag Wechseln zu -> Haushaltsplan.

    Es werden sowohl reale geplante (wiederkehrende) Zahlungen als auch Prognosebuchungen berücksichtigt.

    Wenn man genügend historische Daten eingepflegt hat, wird eine zusätzliche Spalte Durchschnitt der letzten 12 Monate (real) eingeblendet:

    Gruß
    Dirk