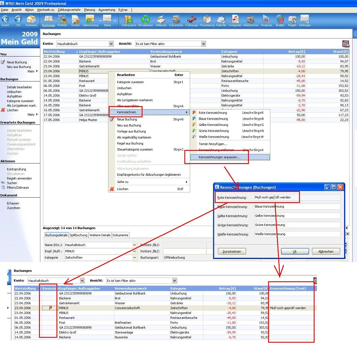
• Offizieller Beitrag

    In MG2009 gibt es die Möglichkeit, an verschiedenen Stellen (u.a. Buchungen, Dokumente, Adressen) zu vergeben sowie einen Beschreibungstext zu definieren.

    Die Definition der verbalen Kennzeichnungen bezieht sich auf die einzelnen Bereiche. D.h., man kann im Bereich "Buchungen" für die Kennzeichnungen andere Texte hinterlegen als z.B. im Bereich "Dokumente". Natürlich kann man die Kennzeichnungen auch per Shortcut zuweisen und entfernen.

    Neben der farblichen Markierung der entsprechenden Objekte (Buchungen, Dokumente etc.) kann man im Bereich "Buchungen" die Kennzeichnung zu Filterung nutzen.

    Mit diesen Filtern kann man die Bearbeitung von Buchungen oder Abrechnungen effizienter gestalten. Z.B. kann man per Regel neuen Buchungen von Kreditkarten beim Anlegen ein "offen-Flag" geben. Daraus mach man einen Filter "Kreditkarten offen" und würde dann nur die noch nicht abgerechneten Buchungen des KK-Kontos sehen. Das ist z.B. nützlich, wenn die Abrechnung nicht streng chronologisch erfolgt.

    Auch bei den Auswertungen kann man auf die Kennzeichnungen der Buchungen zugreifen.

    Darüber hinaus kann man nach den Spalten "Kennzeichnung" und "Kennzeichnung (Text)" die Listen sortieren.

    • Offizieller Beitrag

    MG bietet die Möglichkeit nach Programmstart einen anderen Bereich als die Startseite anzuzeigen. Möchte man nach der Anmeldung lieber direkt in die Buchungsliste wechseln, wählt man diese in den Optionen auf der Registerkarte 'Allgemein' als aktiven Bereich nach Anmeldung aus.

    Beim nächsten Programmstart zeigt MG die Buchungshistorie aller Konten. Möchte man dagegen mit der Buchungsliste eines bestimmten Kontos starten, definiert man auf der Registerkarte 'Buchungen' noch ein Standardkonto.

    Neben den Buchungslisten gib es in der Auswahl noch die Bereiche Dokumentenverwaltung, Kontoverwaltung und Portfolio.

    • Offizieller Beitrag

    Mein Geld kann auf der personalisierbaren Startseite eine Fülle von Auswertungen und Informationen zum aktuellen Finanzstatus anzeigen. Doch was tun, wenn man neben Standardinhalten noch weitere Informationen benötigt und der Platz knapp wird? Nun, man legt einfach weitere Startseiten an. ;)

    Das geht ganz einfach über das Menü Ansicht -> Startseite anpassen

    Im Fenster Startseite anpassen befinden sich auf der rechten Seite drei Schaltflächen. Mit der linken Schaltfläche erzeugt man eine neue Startseite. Schnell noch die Bezeichnung eingeben - fertig.

    Die zusätzliche Startseite kann nun an die eigenen Anforderungen angepasst werden. Bei mir befindet sich unter mehreren Startseiten beispielsweise eine mit dynamischen Inhalten, so genannte RSS-Newsfeeds. Darunter sind aktuelle Tagesberichte mit Themen aus der Finanzwelt. So bekomme ich interessante Neuigkeiten und Angebote dahin geliefert, wo ich sie brauche. In meiner Finanzzentrale.

    Genauso schnell wie man eine Startseite erstellen kann, lässt sich diese natürlich auch wieder löschen. Wer allerdings einmal auf den Geschmack gekommen ist wird im Traum nicht daran denken dies zu tun.

    • Offizieller Beitrag

    In den Eigenschaften eines Adressaten lässt sich die geschäftliche bzw. die private Internetadresse hinterlegen. Die Site lässt sich einfach aufsuchen, indem man einen Doppelklick direkt auf diesen Eintrag ausführt.

    Ist die Internetadresse hinterlegt, lässt sich die Site auch aus der Dokumentenverwaltung heraus öffnen. Dazu führt man im Bereich der Zuordnungen einen Rechtsklick auf den mit dem Dokument verknüpften Adressaten aus und wählt aus dem Kontextmenü die hinterlegte Adresse.

    Jemand der die Dokumentenverwaltung intensiv nutzt und Rechnungen verschiedenen Anbieter aus dem Internet herunterladen muss, wird diese Funktion zu schätzen wissen.